これで安心!MCP!(AZ-300受験編)

2020年1月28日掲載

皆さんこんばんは!ソフトバンク 永井でございます!
日頃より弊社のTech Blogをご覧頂きありがとうございます!これからもより有益な情報を皆さまにお届けできるよう、チーム一丸となり頑張って参ります。

さぁ、皆さま。忘れたころにやってくる「これで安心!MCP!」シリーズ。前回の内容について覚えていらっしゃいますでしょうか?

はい。私、永井がMCPに申し込んだ手順で終わっているんですね。本日はその続編、AZ-300受験までの軌跡をまとめたいと思います!結論から申し上げますと、無事に「合格」致しました!僭越ながら、本日はAZ-300に関する出題傾向や勉強のポイントについてまとめます。ぜひご覧ください!
※本試験に関する内容は2019年9月時点となります。現在の試験内容は変更されている可能性がございます。

目次

AZ-300の概要

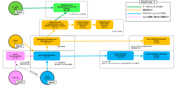
それでは、まずはAZ-300の概要から説明させて頂きます。申し込み編でも使った、こちらをご覧下さい。

AZ-300の正式名称は「Microsoft Azure Architect Technologies」です。その名の通り、Azureのアーキテクト、特にIaaSに関わるソリューションについて出題されます。今回紹介するAZ-300とAZ-301の2つに合格することで「Azure Solutions Architect Expert」というバッジを手に入れることができます。今回も永井を例にお話しさせて頂きますと、現在の永井の位置はこちらとなります。

上の図を見るとわかりますが、Expertレベルからは複数資格の取得が必要となります。より資格取得は計画的に実施する必要がありますね。

AZ-300の試験時間は180分。出題数は約40問程度でした。※出題数は前後する可能性がございます。あくまで目安としてご参考下さい。
合格ラインはいつも通り700点。結果は受験後即時にわかります。永井はギリギリでした!いつもながらヒヤヒヤしながら合格の瞬間を見届けました!受かったかどうかやきもきする時間がないのも魅力の1つですね!

出題傾向

私はギリギリでの合格でしたので、偉そうに言える立場ではございませんが、AZ-300の出題傾向について、わかる範囲で説明させて頂きます。まずは、大まかな出題範囲をまとめましたので、こちらをご覧下さい。

一般的なIaaS領域に関するソリューションのデプロイや制約事項、PaaSを用いたアプリ設計に関する出題がメインという感じでした。バックアップ、レプリケーションだけではなく、ネットワークも含めた出題が予想されます。

こうも広く出題されるのは、「リフト&シフト」という言葉が浸透してきた昨今、多くのお客様が既存オンプレミス環境からクラウドへの移行を検討されているからだと思います。我々クラウドSEはより「総合力」を求められる時代だなと、AZ-300を受験して感じました。実案件を通した経験も大事ですが、自身の総合力を確かめるという観点で受験するのもとてもいい経験になると思います。また、資格取得は対外的にアピールできる絶好の手段です。ご自身の実力をアピールするためにも、ぜひ受験してみてはいかがでしょうか。

出題傾向の表に戻ります。右側に、永井が勉強したほうがよさそうだと感じた製品を記載しました。AZ-300は、各サービスの概要だけでは難しいかもしれません。逆に、出題分野の観点で各サービスの理解を深めると合格率はかなり上がると思います。特に、VPN GatewayはExpressRouteとの接続時のシーンだけではなく、サードパーティー製のVPNアプライアンスを利用した際の接続構成まで把握するのがベストです。

こちらの記事は非常によく纏まっているため、VPN Gatewayを含めたネットワークの理解にとても役立ちます!Technetを活用することが、合格の近道だと永井は思っております!少し困った点としては、「認証とセキュアなデータ実装」は実機での習得が難しいところです。ここはとにかく理論武装になると思いますので、まずはこちらのサイトをご参考頂ければと思います。

また、AZ-300からはオペレーション問題(通称:オペ問)が出題されます。Azureの管理ポータル画面から、適切な手順でポリシーを設定するといった問題です。これが5問近く出題されたため、Azureの実機操作がより必要となりました。出題された問題をお伝えすることはできませんが、とにかく触った方がいいのは確かです。
身体に叩き込むくらいの気概で管理ポータルを触ってみてはいかがでしょうか。検証と併せて実施すると、サービス理解も深まるのでオススメです!永井的には試験時間にかなり余裕がありますので、各設問についてじっくり考える時間はあります。問題文をよく見ると解答できる問題が多いので、焦らずにじっくり解くのも合格への近道です。

勉強する際のポイント

前述しておりますが、勉強するポイントをまとめますと、

  • 出題傾向に沿って各サービスのドキュメントを確認
  • Azure管理ポータルの操作感を熟知

の2点が挙げられます。
そして、もう1つ皆さまにオススメしたい勉強法がございます。それは「人のブログを見ること」です。Azureは非常に有名なサービスです。Technetの他にも、テクニカルな記事がわんさか出てきます。また、海外の記事も含めると、同じような課題を抱えている人がどのように解決したのか?まで記載されていることもあります。
手前味噌で恐縮ではございますが、弊社TechBlogを執筆しているメンバーも、さまざまな記事からヒントを得て1つの記事をまとめておりますので、勉強の一環として、ぜひご覧頂けますと幸いです。私も皆さまの役に立つようなテクニカルな記事を出せるよう、精進させて頂きます。
永井のオススメは下記となります。

今後について

さて、本日はAZ-300のポイントについて紹介させて頂きました。皆さま、いかがでしたでしょうか。
勘の鋭い皆さまはお気付きでしょう次回の「これで安心!MCP!」はAZ-301の受験についてお届けしたいと思います。果たして、永井はAzure Solutions Architect Expertになれるのか!?日々の業務の合間にでも、お楽しみ頂けますと幸いです。

それではまたお会いしましょう!素敵なAzureライフをお過ごし下さい!

関連サービス

Microsoft Azure

Microsoft Azureは、Microsoftが提供するパブリッククラウドプラットフォームです。コンピューティングからデータ保存、アプリケーションなどのリソースを、必要な時に必要な量だけ従量課金で利用することができます。

おすすめの記事

条件に該当するページがございません