これで安心!MCP!(申し込み編)

2019年9月20日掲載

どうも、みなさんこんにちは!私、ソフトバンクの永井と申します!
いつもソフトバンクのTechblogをご覧いただきありがとうございます!
本日は、私からMicrosoft Azureに関するMCPについてご紹介させていただきます!

目次

そもそもMCPってなに?

MCP、Microsoft Certified Professionalの略称です。Microsoft社のさまざまな製品に関する技術的な専門知識が出題される試験ですね。「資格取得=仕事ができる」というわけではないですが、対外的に知識と技術力をアピールできるのは魅力ですね。

私、永井もWindows Server/Lync/Skype for BusinessのMCPを取得しております。 MCPは有名な資格ですが、業務に追われていてまだ取得したことがない方、受けたいけどちょっと自信がないって方もいらっしゃるんじゃないでしょうか?

ご安心下さい!本日は、実際にMCPを受けるまでの流れをご紹介させていただきます! ただその前に、どの試験を受ければいいのか?を明確にしましょう!

何を受けたらいいの?(Azure編)

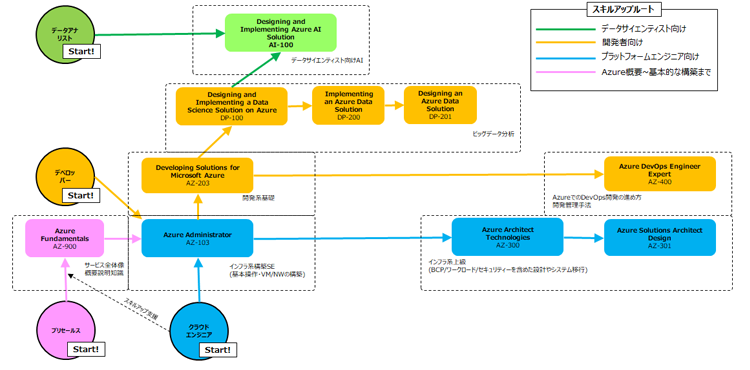
それでは、Azureの試験体系をもとに、受験のイメージを広げていきましょう。 個人的に整理した結果、AzureのMCP試験体系は下記の通りとなります。

※本記事で紹介している試験体系は2019年9月現在のものとなります。

クラウドエンジニア向け、プリセールス向けなど、ご自身の立場に最適な試験をご確認下さい。 ちなみに、永井はクラウドエンジニアなので水色からはじめて、AZ-103相当の位置におります。

私はIaaS・PaaSの提案と導入を担当しており、業務でもIaaS/PaaSの知識が求められる立場です。今後は、スキルアップも兼ねてAZ-300とAZ-301の取得を目指します。 まずはご自身のスタート位置を確認し、必要に応じてチャレンジしましょう。

どうやって受けるの?

それでは、MCP受験までの流れをご説明します。流れは下記の通りです。

  • Microsoftアカウントの作成
  • 試験の申し込み
  • テストセンターの予約

ここでも、永井を例にして進めていきましょう。

Microsoftアカウントの作成

MCPを受けるには前提条件がございます。Microsoftアカウントを作成しましょう。 まずは下記URLの流れに沿って作成します。

https://signup.live.com/

Microsoftアカウントの作成

次に、対象の試験に申し込みましょう。AZ-300の受験を例に進めます。

①まずは対象の試験を検索するのが近道です。「MCP AZ-300」と検索してみましょう。

出ましたね。検索結果に表示された公式サイトを選択します。

②画面中ほどにある"この試験の受験予約をする"を選択して下さい。

③認証画面に遷移します。こちらで先ほど作成したMicrosoftアカウントを入力します。

登録したメールアドレスとパスワードを入力して”サインイン”を選択。

④認証が通りましたら、Microsoft Certification Profileという画面に遷移します。

Microsoftアカウントで登録した詳細情報が表示されます。 ここで登録情報が間違っていないことを確認して"保存と実行"を選択して下さい。

⑤次の画面で"Continue to Pearson VUE"を選択して下さい。

アカウント認証で問題なければ、こちらでテストセンターの予約が可能です。

テストセンターの予約

Pearson VUEではテストセンターの予約が可能です。 職場やご自宅の近くにあるテストセンターを指定し、ご都合のいい日程に受験する形となります。早速、予約しましょう。

①まずは受験形式を選択します。[At a local test center]をチェックして"Next"を選択。

②続いて試験言語の選択です。私は無難に[Japanese]にチェックを入れて”Next”を選択。

③内容を確認して"Schedule Exam"を選択しましょう。

④受験するテストセンターを探します。汐留、立川など会社か自宅の最寄り駅を検索すると、近くのテストセンターが表示されます。あえて今回は新宿です。

⑤テストセンターを見つけたらテストセンターをチェック、"Next"を選択。

⑥テストセンターで受験可能な日時が表示されることを確認。

ここで都合のいい日を選択すると、

受験可能な時間が選択できます。お好みの時間を選びましょう。

⑦問題なければ"Proceed to Checkout"を選択しましょう。

余談ですが、AZ-300は210分の長丁場です。 一夜漬けだと、試験中に集中が切れてパフォーマンスが出せない可能性もありますから、試験前日はできるだけゆっくりお休み下さい!

⑧いよいよ大詰めです。Microsoftアカウントの情報をもとに自身の情報が表示されます。

内容に問題がなければ"Next"を選択。

⑨試験規約が表示されます。

同意して"Next"を選択しましょう。

⑩受験料の支払い画面に遷移します。

清算方法は大きく2つあります。

  • クレジットカードで清算
  • バウチャーコードの入力

バウチャーはセカンドショット(次回も受けられる権利)が付属しているバウチャーも存在します。まずは1本目で試験の雰囲気を掴み、2本目で全力という戦法もできますね! 私は1回のみ受験可能なバウチャーをいただきました。"Add Voucher or Promo Code"からバウチャーコードを入力し、

入力内容を確認して"Apply"を選択します。

バウチャーが有効なのを確認して"Next"を選択。

⑪最終確認です。"Submit Order"を選択。心の準備を固めましょう。

⑫申し込みが確定すると、自身のメールアドレスに受験案内が届きます。

これで受験準備完了です!お疲れ様でした!受験に向けて知識を深めていきましょう!

どうやって勉強したらいいの?

あとは勉強あるのみ!だが、勉強方法がわからない! そんなアナタにご紹介できる勉強方法が2つあります。

  • 外部セミナーの受講
  • 独学でTechnetや検証環境を触わりまくる

各方法について、掘り下げて参りましょう。

外部セミナーの受講

MCPは有名な試験ですので、外部でセミナーを実施しているケースが多いです。 メリットは、集中して学べる環境と試験対策に特化したテキストを貰えること。貰ったテキストをもとに出題傾向を掴み、自主学習で理解を深めるという勉強方法が可能です。 ただ、結構お高いです。受講はお財布と相談して計画的に。

独学でTechnetや検証環境を触って対策を練る

とにかく技術資料を漁り、検証環境を触る方法です。 Technetという技術資料をもとに、製品の概要と仕組みを理解したあと、検証環境を触って動きを確認して経験を積む方法です。 私の場合、この方法は業務に活きることが最大の利点です。業務と試験に活かせるので一石二鳥です。イメージできるので記憶にも定着します。

ちなみに、私は中山が記載したASR(Azure Site Recovery)の検証をすることで、ASRの操作感含めて理解を深めました。 手前味噌で恐縮ですが、ぜひご参考にしていただけると幸いです。

今後について

如何でしたでしょうか?本日はMCPの概要から受験の流れまでを説明させていただきました。 次回は実際に予約したAZ-300の受験レポートをお届けしたいと思います!

果たして永井は合格できるのか!?こっそり注目して頂けると幸いです! それではまたお会いましょう!素敵なAzureライフをお過ごし下さい!

関連サービス

Microsoft Azure

Microsoft Azureは、Microsoftが提供するパブリッククラウドプラットフォームです。コンピューティングからデータ保存、アプリケーションなどのリソースを、必要な時に必要な量だけ従量課金で利用することができます。

おすすめの記事

条件に該当するページがございません