これで安心!MCP!(AZ-301受験編)

2020年6月10日掲載

皆さま、いかがお過ごしでしょうか。ソフトバンク 永井でございます。
忘れたころにやってくる「これで安心!MCP!」シリーズ。本日はAZ-301受験編をお届けします。
過去編はこちらとなります。

・これで安心!MCP!(申し込み編)
・これで安心!MCP!(AZ-300受験編)

今回も結論ファーストで申し上げますと合格することができました!Azure Solutions Architect Expertとして、皆さまによりよいAzureライフをお届けできるよう精進します。
なお、本試験は新バージョン(AZ-304)へ移行するため、2020年7月28日前後までの受験となります。
受験の計画とお勉強はお早めに!

※上記の試験についての情報は2020年4月27日現在の情報を記載しております。
最新の情報については下記リンクよりご確認ください。
https://docs.microsoft.com/ja-jp/learn/certifications/exams/az-301

目次

AZ-301の概要

まずは、今回受験するAZ-301の位置付けをおさらいしましょう。

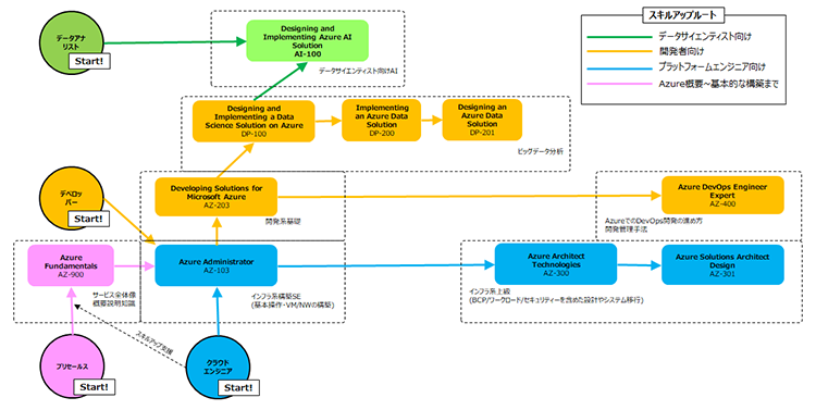
AZ-301の正式名称は「Microsoft Azure Architect Design」です。AZ-300とのセットで「Azure Solutions Architect Expert」に認定されます。受けてみた感じ、AZ-301は特にAzure ADの問題が多かった印象です。Azureで利用できる各リソースの特長はしっかりおさらいしましょう。

試験時間は従来通り180分。問題数は45問程度。試験形式もAZ-300と同じような感じでした。
この手の試験は即時で合否が出るので、特に試験後半は自分が合格しているのかどうか焦りで判断力が鈍りがちですが、考える余裕はあるので、落ち着いて進めれば問題ないと思います。
ちなみに、永井も最後の方は手が震えてました。緊張の分、合格したときの解放感は格別ですので、ぜひ合格を目指して頑張ってください!

出題傾向

それでは出題傾向について記載します。こちらの表をご覧ください。

先ほどAzureの総合力が問われると記載しましたが、IaaSで利用するリソースは幅広くそして結構突っ込んだ内容が出題されます。
特に、2行目に記載しているアイデンティティ関連はPowerShellのコマンドに関する出題が目立ちました。特定のエンドユーザを許可・拒否するといった細かい設定です。
こちらはAZ-300では出題されていない部分(永井調べ)ですので、重点的に学ぶことをオススメします。まずはPowerShellに触れていただくだけでもだいぶ変わります。

ちなみに、永井はSkype for Business Serverの導入をしていた経験が役に立ち、アイデンティティの概念やコマンドの雰囲気をすぐにつかむことができました。芸は身を助けるではないですが、Windows Server関連の知識があれば近道かもしれません。

今回もApp ServiceとService Busによるデータプラットフォームに関する設計問題が出題されましたので、こちらもあわせてご確認ください。こちらは突っ込んだ内容ではなく、要件に沿った適切なデータフローを整えてあげるといった問題になります。問題文をよく読むことがカギとなります。

詳しくは割愛しますがAZ-301は結構ひっかけ問題が多く、先入観で回答すると誤答を選択するケースが多かったからです。嫌な予感がしたので普段しない見直しをしたら発覚したので、本当に助かりました。直感って大事ですね。
上述の問題も試験後半かつひっかけ問題のケースで出題されたため、焦りと緊張で平常心を見失ってしまうと誤答を選択してしまう可能性もあります。ぜひ、ご参考にして頂けますと幸いです。

また、永井が受験した際はラボ問題は出題されませんでした。
ラボ問題とは、従来の選択式の問題ではなく、Azure Portalを実際に操作することで正しくナビゲーションできるかを確認する問題です。現状は不明ですが、ラボ問題を回避したい方はお早めに!

勉強する際のポイント

AZ-300は構築など実作業に関する問題が多いのに対して、AZ-301は設計観点での問題が多いように見受けられました。
理解を深める際は、後述するドキュメントの理解とAzure Portalの操作も直前まで時間を取った方がいいです。パブリッククラウドのポータル画面はある日突然変わるのが世の常です。試験前日にインターフェースが変わってイメージが崩れてしまったなんてこともあり得ます。

ましてや、ラボ問題で変更後のインターフェースで出題なんてされたら、平常心を取り戻すのも時間がかかることでしょう。40〜45問と問題数は少ないので、ケアレスミスでの失点が1番痛いです。正しい知識を蓄えることも大事ですが、本番でその知識を正しく引き出すトレーニングも大事になります。
と言っても、AZ-300と比べると難易度が高いのも事実。 僭越ではございますが、永井が勉強した際の参考情報は下記となりますのでご参考頂けますと幸いです。

おわりに

さて、本日はAZ-301の勉強方についてご案内させて頂きました。皆さま、いかがでしたでしょうか。

Azure Solutions Architect Expertを取得してまだ日が浅いですが、取得したことで自身の理解が深まり、日々のアップデート情報から「何が」、「どのように」更新されたのかを正確に把握することができるようになりました。
Azure問わず、クラウド製品は日々アップデートされます。同時に、自身の知識もアップデートする必要があります。できれば効率よくアップデートしたいですよね。

冒頭でもお伝えしましたが、本試験は7月28日前後まで受験可能です。新型コロナウイルスの影響で多くの制限がありますが、この機会をきっかけにAZ-301の受験を検討してみるのもいいかもしれません。
それでは皆さま、素敵なAzureライフをお過ごしください!引き続き、Techblogをお楽しみに!

関連サービス

Microsoft Azure

Microsoft Azureは、Microsoftが提供するパブリッククラウドプラットフォームです。コンピューティングからデータ保存、アプリケーションなどのリソースを、必要な時に必要な量だけ従量課金で利用することができます。

おすすめの記事

条件に該当するページがございません